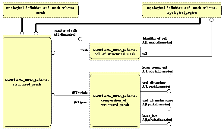
Application Module: Structured mesh MIM EXPRESS-G Diagram 1


{short description of image}