Application Module: Property identification ARM EXPRESS-G Diagram 1

ARM EXPRESS-G diagram

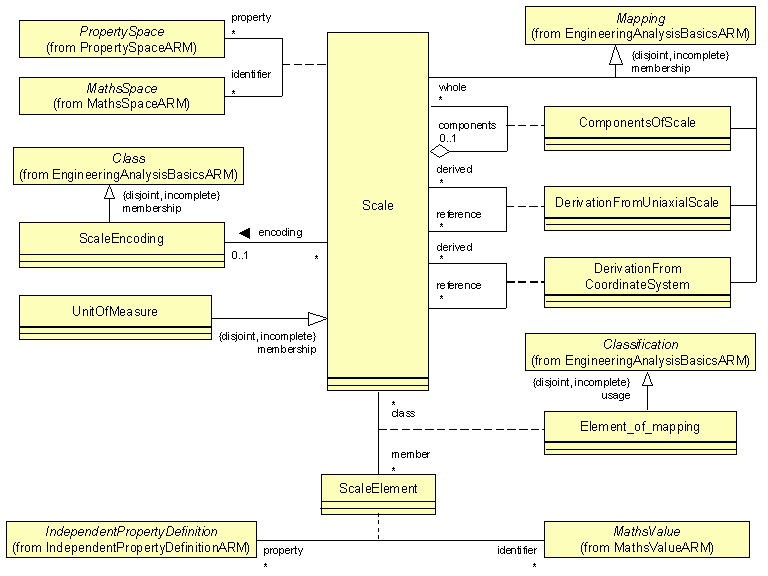
Application Module: Property identification ARM UML Diagram 1

ARM UML diagram