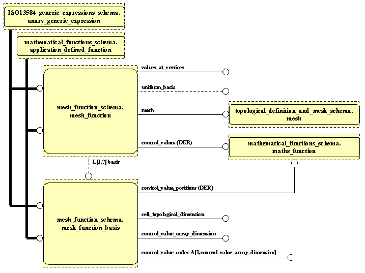
Application Module: Mesh function MIM EXPRESS-G Diagram 1