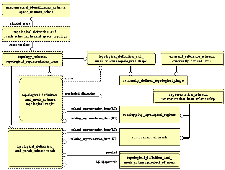
Application Module: Mesh MIM EXPRESS-G Diagram 1