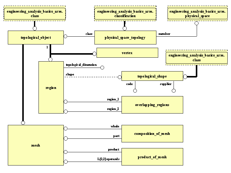
Application Module: Mesh ARM EXPRESS-G Diagram 1

ARM EXPRESS-G diagram

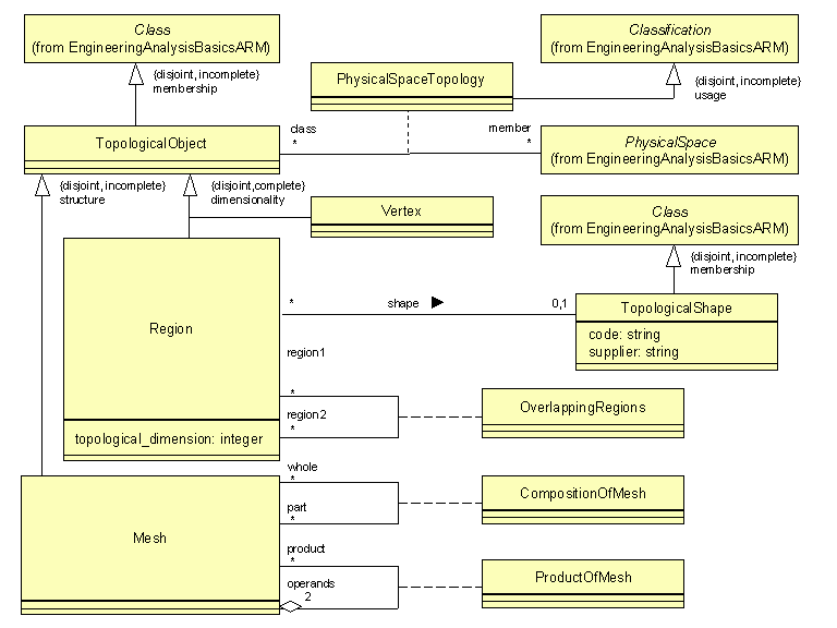
Application Module: Mesh ARM UML Diagram 1

ARM UML diagram