Application Module: Engineering analysis basics ARM EXPRESS-G Diagram 1

ARM EXPRESS-G diagram

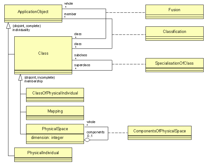
Application Module: Engineering analysis basics ARM UML Diagram 1

ARM UML diagram