Application Module: Distribution mapping ARM EXPRESS-G Diagram 1

ARM EXPRESS-G diagram

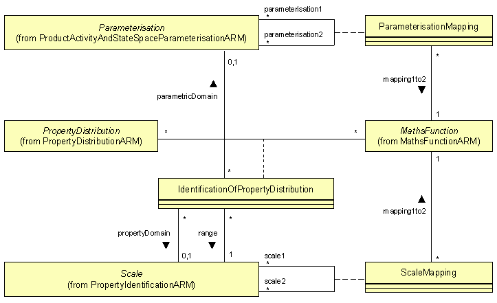
Application Module: Distribution mapping ARM UML Diagram 1

ARM UML diagram