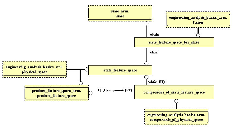
Application Module: Activity or state space ARM EXPRESS-G Diagram 1

ARM EXPRESS-G diagram

Application Module: Activity or state space ARM EXPRESS-G Diagram 2

ARM UML diagram

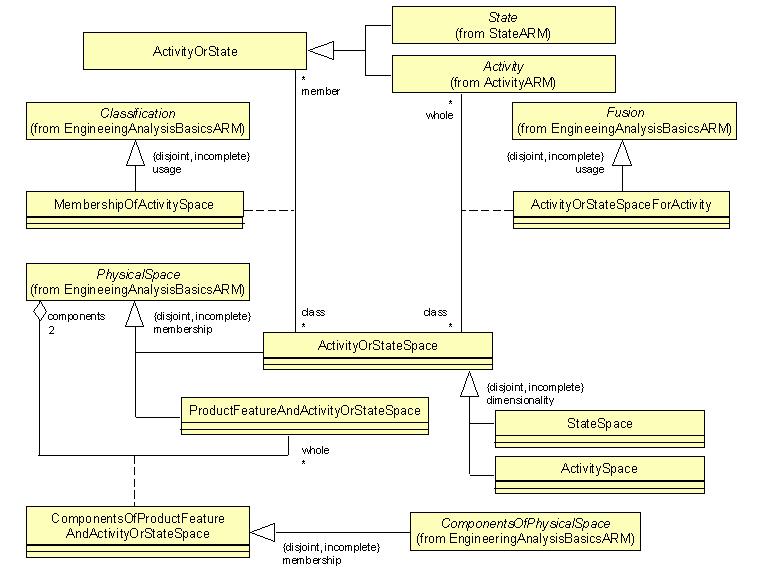
Application Module: Activity or state space ARM UML Diagram 1

ARM UML diagram

Application Module: Activity or state space ARM UML Diagram 1

ARM UML diagram